爱授权系统V3.0免授权版
作者:网友投稿日期:2025-09-30浏览:4739分类:只有源码
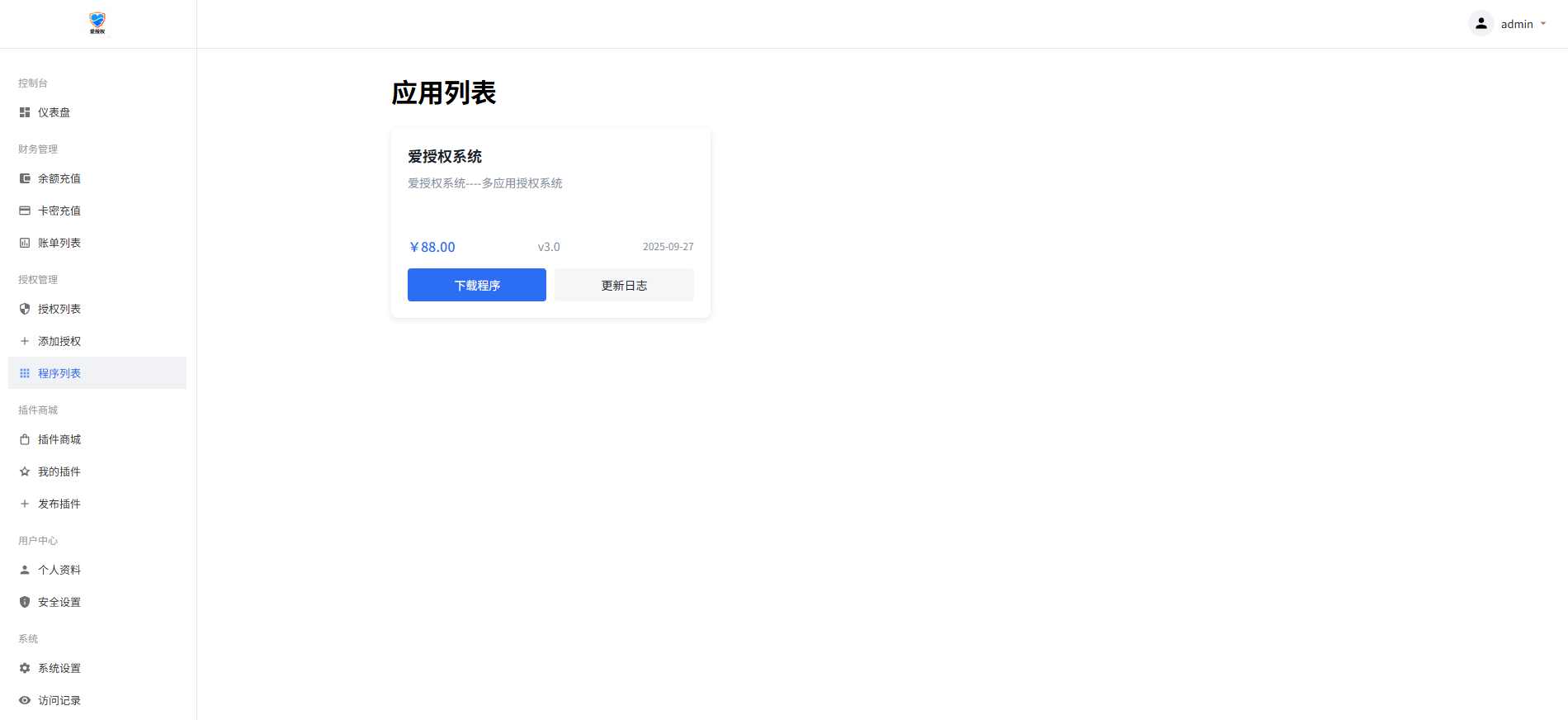
| 爱授权系统V3.0免授权版 已去授权,不要点在线更新 是SG15加密,宝塔自行安装组件 图片在下图 有远程广告api,插件商城api 上面这两个非常使用 可以在自己源码里面进行引用 拿走不谢! 下载链接: https://pan.baidu.com/s/1GlhXnxINw4xhrhYH9h2wsQ?pwd=n8ei 提取码: n8ei |
相关文章
- 11-17 引导页源码,仿link3
- 11-17 PHP九宫格抽奖系统源码
- 11-16 PHP网页在线聊天室源码支持群聊搭建,在线聊天
- 11-16 php快速搭建随机图片api接口
- 11-16 两款大气的企业级数字权益官网源码
- 11-11 旧物回收系统源码 – go语言版
- 11-10 音频剪切助手网页版源码
- 11-09 开源Umami网站统计源码–免费自部署
- 11-09 东方知识付费源码程序-亲测运行,微擎系统平台功能完善
- 11-09 我爱导航(52DH Pro)开源免费网站网址导航系统V2.0.0最新版
- 11-08 Sora2小程序源码带前端和后端
- 11-05 TG发卡机器人-支持USDT/双语言(独角数版本)
取消回复欢迎你发表评论:
- 协助本站优化一下
- 最近发表
- 1剧多多影视V1.4.2 免费热门追剧神器
- 2锦书V3.2.2 免费小说神器
- 3【橘汁】3.0.1.7 国内外影视资源免费看 无广告
- 4【PiliPlus】1.1.5 某B站第三方客户端 精简无广
- 5虎牙直播国际版 7.11.80
- 6隐蔽摄像机 Alibi 0.5.3
- 7Lexar Recovery Tool 1.1.41 雷克沙数据恢复
- 8引导页源码,仿link3
- 9自动点击器Klick_v3.4.0
- 10PHP九宫格抽奖系统源码
- 11Web Video Caster网络视频投屏 5.12.7
- 12农行5元立减金
- 13京东叠加券点外卖17-16
- 14微信支付抽多笔立减共可减5亓
- 15PHP网页在线聊天室源码支持群聊搭建,在线聊天
Copyright© XGW9.COM版权所有〖小庚资源网〗
〖恒创科技〗为本站提供专业云计算服务
本站发布的内容来源于互联网,如果有侵权内容,请联系我们删除!E-mail:xgzyw6@outlook.com
关于我们|我要投稿|免责声明|XML地图


















暂无评论,来添加一个吧。